Giới thiệu mô hình trao đổi tin tức Hàng không AIXM
Thứ năm, 27 Tháng 4 2017 02:01
AIXM tiêu chuẩn gồm 2 thành phần chính đó là Mô hình khái niệm tin tức Hàng không (Aeronautical Information Conceptual Model - AICM) và AIXM XML Schema.

AIXM – Định dạng trao đổi dữ liệu
AICM- Mô hình khái niệm tin tức hàng không dựa trên mô hình quan hệ thực thể (E-R) đối với phiên bản 4.5 và ngôn ngữ mô hình hóa thống nhất (UML) đối với phiên bản 5.1.
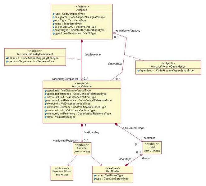
AICM định nghĩa từng phần thông tin và nhóm chúng lại (Minh họa ảnh bên dưới: Airspace gồm có các thuộc tính như: type, designator, localType, name, disignatorICAO, controlType, upperLowerSeparation).
AICM định nghĩa từ vựng của ngôn ngữ chung, khái niệm và quan hệ giữa các khái niệm (Minh họa ảnh bên dưới: một Airspace có không/nhiều-0..* AirspaceVolume, một Airspace Volume có thể có không/một-0..1 Surface). Mỗi phiên bản AIXM đều được thiết kế theo quy tắc thống nhất với các khái niệm và mối quan hệ dựa trên mô hình AICM.

Mô hình khái niệm vùng trời
Thành phần thứ hai, AIXM XML Schema, thông qua AICM để mã hóa các dữ liệu theo một định dạng chung để trao đổi dữ liệu giữa các hệ thống với nhau (ví dụ: dữ liệu sân bay, đường bay, đài VOR/DME… của Châu Âu được kết xuất dưới dạng tập tin để nhập vào cơ sở dữ liệu hệ thống AIS của Việt Nam). Thành phần này sử dụng ngôn ngữ xml để trao đổi dữ liệu giữa các hệ thống với nhau. Ở hình bên dưới minh họa cho việc chuyển đổi dữ liệu của một đài VOR với các thuộc tính: vị trí kinh độ, vĩ độ và mã đài (AML) sang định dạng AIXM 4.x.

Chuyển đổi đài VOR AML từ AICM sang AIXM 4.x dạng XML
Tóm lại, AIXM là việc thực hiện chuyển hóa thông tin tĩnh trong lĩnh vực hàng không từ mô hình khái niệm (AICM) sang ngôn ngữ XML để phục vụ trao đổi thông tin cần thiết. Mục đích xây dựng AIXM là để cho phép quản lý và phân phối dữ liệu tin tức hàng không theo dạng số. Các phiên bản hiện tại (4.5 và 5.1) được thiết kế cho phép quản lý, phân phối dữ liệu hàng không toàn thời gian bao gồm cả các dữ liệu tạm thời đã được cập nhật.
Hiện tại, Trung tâm Thông báo tin tức hàng không sử dụng hệ thống AIS do công ty COMSOFT Solution Gmbh cung cấp theo tiêu chuẩn AIXM 4.5. Tổ chức Hàng không dân dụng quốc tế ICAO đã xây dựng lộ trình chuyển đổi từ dịch vụ tin tức hàng không (AIS) sang quản lý tin tức hàng không (AIM) bằng việc ban hành tài liệu Doc9750. Nhằm đáp ứng với các tiêu chuẩn từ ICAO, hiện nay Trung tâm được Tổng công ty Quản lý bay Việt Nam giao nhiệm vụ nghiên cứu và nâng cấp hệ thống lên phiên bản 5.1.
Nguồn: vatm.vn




